Instance Verification Kit (IVK)
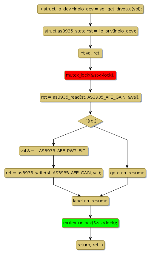
mutex lock @ [6720+22+/linux-3.19-rc1/drivers/iio/proximity/as3935.c]
Instance Signature: lock
|
The Matching Pair Graph:
|
|
Function Name
|
Control Flow Graph (CFG)
|
Events Flow Graph (EFG)
|
Source Correspondence
|
|
as3935_resume
|
|
|
[6564+13+/linux-3.19-rc1/drivers/iio/proximity/as3935.c]
|